太神奇了,文章排名发布前居然可以这样预测和提高
摘要:本文主要给大家介绍如何使用图像识别功能 免费下载软件
大家日常写文章是为了解决用户问题?还是为迎合搜索引擎收录排名?
如为解决用户问题,通过工具挖掘用户需求点,大致能预测该文发布后是否受用户喜爱。
而想迎合搜索引擎,又如何得知该文是否被搜索引擎喜欢?内容是否足够优秀能获得搜索引擎优越排名?这些我们都无从所知。
有没有一个工具能为我们判断文章的潜力?还真有!5118文章排名评估功能做到了。
并且把搜索引擎中,复杂的判断机制,简单化了操作供用户使用,仅需一个按钮,便能自动评估给出结果。
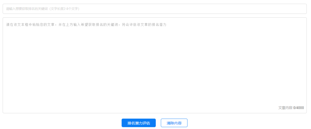
通过5118首页内容神器菜单栏「质量评估」,或新媒体运营的快捷入口,进入功能首页。
百度贴吧发布信息软件,百度贴吧发帖软件
在关键词框中输入想要获取排名的关键词,在文本框中粘贴本次主题文章内容,点击下方的排名潜力评估按钮,系统将检测各大搜索引擎文字库,自动分析并评估该文章的排名潜力。
百度贴吧发布信息软件,百度贴吧发帖软件
界面右侧将显示该文章排名潜力评估结果,告诉我们在搜索当前检测的关键词时,文章排名的潜力值,以百分比方式显示。
超过90%,代表您的文章击败大部分同类型内容,排名潜力高,值得采用当前主题内容。
低于90%,代表该文排名还有较大的提升空间,想要提升文章排名,点击“去查看”可查看改进建议。
百度贴吧发布信息软件,百度贴吧发帖软件
查看修改建议列,系统将自动挖掘并整合相关内容,供用户参考。通过机器计算,融入类似文字,将更大概率提升文章在搜索引擎中的排名。
如参考列表中有心仪的段落,鼠标选中对应文本位置,再点击心仪段落下的“插入到光标处”,便自动插入左侧文本中。
如无需参考建议,点击右上角的关闭按钮,将返回至评估分值界面。
每个搜索引擎都有自己的算法排序,单靠肉眼,我们无法判断自己的文章将会获得什么程度的排名。
5118 SEO文章评分器,将对各大搜索引擎中的文字进行检测,检测对象不仅仅是百度,对文字型搜索引擎同样适用,当填写完关键词及内容,点击评估,系统将开始对百度、360、神马、头条、微信公众号、知乎等搜索引擎进行分析。百度贴吧发布信息软件,百度贴吧发帖软件
通过内容长度、关键词权重、密度、词频、内容相关性等计算,模拟搜索引擎核心排名算法,对文章做出综合潜力评估分析。
因影响文章排名的因素有很多,而5118 SEO文章评分器是纯粹的对该文内容质量及文字算法进行评估,告诉我们该文是否拥有良好的基因,列出可取得优越排名的原始潜力值。
换句话说,系统在评估时,将排除自身网站或账号养成的因素影响,如:是否有被降权、账号有没被举报或出现过负面情况、订阅粉丝量多少、外链的布局等等,这些都不纳入评分因素。
因此,通过评分器,把自身内容的基础做好,才能更好的借助外在因素获得理想排名。
